源码基于nginx 1.17.8

事起于在看nginx ingress源码对lua部分的一行代码产生了疑问

1
ngx_balancer.set_more_tries(1)

于是查了api

set_more_tries

syntax: ok, err = balancer.set_more_tries(count)

context: balancer_by_lua*

Sets the tries performed when the current attempt (which may be a retry) fails (as determined by directives like proxy_next_upstream, depending on what particular nginx uptream module you are currently using). Note that the current attempt is excluded in the count number set here.

Please note that, the total number of tries in a single downstream request cannot exceed the hard limit configured by directives like proxy_next_upstream_tries, depending on what concrete nginx upstream module you are using. When exceeding this limit, the count value will get reduced to meet the limit and the second return value will be the string "reduced tries due to limit", which is a warning, while the first return value is still a true value.

乍一看解释不就是当后端server连接失败时进行重试吗,于是自己本地测试了下,竟然无限重试。

1
2
3
4
5
6
2022/03/14 11:10:10 [error] 24288#17067534: *108 upstream timed out (60: Operation timed out) while connecting to upstream, client: 127.0.0.1, server: www.x.com, request: "GET /xnile/lua-lb HTTP/1.1", upstream: "http://8.8.8.8:80/xnile/lua-lb", host: "www.x.cn"
2022/03/14 11:10:13 [error] 24288#17067534: *108 upstream timed out (60: Operation timed out) while connecting to upstream, client: 127.0.0.1, server: www.x.com, request: "GET /xnile/lua-lb HTTP/1.1", upstream: "http://8.8.8.8:80/xnile/lua-lb", host: "www.x.cn"
2022/03/14 11:10:16 [error] 24288#17067534: *108 upstream timed out (60: Operation timed out) while connecting to upstream, client: 127.0.0.1, server: www.x.com, request: "GET /xnile/lua-lb HTTP/1.1", upstream: "http://8.8.8.8:80/xnile/lua-lb", host: "www.x.cn"
2022/03/14 11:10:19 [error] 24288#17067534: *108 upstream timed out (60: Operation timed out) while connecting to upstream, client: 127.0.0.1, server: www.x.com, request: "GET /xnile/lua-lb HTTP/1.1", upstream: "http://8.8.8.8:80/xnile/lua-lb", host: "www.x.cn"
2022/03/14 11:10:22 [error] 24288#17067534: *108 upstream timed out (60: Operation timed out) while connecting to upstream, client: 127.0.0.1, server: www.x.com, request: "GET /xnile/lua-lb HTTP/1.1", upstream: "http://8.8.8.8:80/xnile/lua-lb", host: "www.x.cn"
2022/03/14 11:10:25 [error] 24288#17067534: *108 upstream timed out (60: Operation timed out) while connecting to upstream, client: 127.0.0.1, server: www.x.com, request: "GET /xnile/lua-lb HTTP/1.1", upstream: "http://8.8.8.8:80/xnile/lua-lb", host: "www.x.cn"

其实这是因为没有修改proxy_next_upstream_tries缘故

Syntax: **proxy_next_upstream_tries** *number*;
Default: proxy_next_upstream_tries 0;
Context: http, server, location

This directive appeared in version 1.7.5.

Limits the number of possible tries for passing a request to the next server. The 0 value turns off this limitation.

当然这都是后话,当时并不知道这些,只能去查set_timeouts的资料,但是并没有找到一篇能把此参数解释清楚的文章,所以只能自己去看源码,虽然C不一定能完全看懂,但理解个大概应该还是可以的。

根据经验猜测Nginx的配置文件肯定是在程序启动时加载一次,以后直接从内存读取就行了,反观现在lua嵌入到upstream后,给我感觉好像每次访问upstream内容都会走一遍的错觉。事后想想好傻的想法,代码块也是可以缓存的啊,不管咋样这也是当时促使我去看源码的另外一个原因。

 1
 2
 3
 4
 5
 6
 7
 8
 9
10
11
12
13
14
15
16
17
18
19
20
21
    upstream backend {
        server 0.0.0.1;   # just an invalid address as a place holder

        balancer_by_lua_block {
            local balancer = require "ngx.balancer"

            -- well, usually we calculate the peer's host and port
            -- according to some balancing policies instead of using
            -- hard-coded values like below
            local host = "127.0.0.2"
            local port = 8080

            local ok, err = balancer.set_current_peer(host, port)
            if not ok then
                ngx.log(ngx.ERR, "failed to set the current peer: ", err)
                return ngx.exit(500)
            end
        }

        keepalive 10;  # connection pool
    }

但是看了lua-resty-core后发现事情不简单,想要完全理解ngx.balancer 的原理必须先了解nginx upstream的原理,于是就有一这篇文章。

proxy_pass 指令

 1
 2
 3
 4
 5
 6
 7
 8
 9
10
11
static ngx_command_t  ngx_http_proxy_commands[] = {

    { ngx_string("proxy_pass"),
      NGX_HTTP_LOC_CONF|NGX_HTTP_LIF_CONF|NGX_HTTP_LMT_CONF|NGX_CONF_TAKE1,
      ngx_http_proxy_pass,
      NGX_HTTP_LOC_CONF_OFFSET,
      0,
      NULL },
      // ....
      ngx_null_command
};

指令回调函数

ngx_http_proxy_pass

  1
  2
  3
  4
  5
  6
  7
  8
  9
 10
 11
 12
 13
 14
 15
 16
 17
 18
 19
 20
 21
 22
 23
 24
 25
 26
 27
 28
 29
 30
 31
 32
 33
 34
 35
 36
 37
 38
 39
 40
 41
 42
 43
 44
 45
 46
 47
 48
 49
 50
 51
 52
 53
 54
 55
 56
 57
 58
 59
 60
 61
 62
 63
 64
 65
 66
 67
 68
 69
 70
 71
 72
 73
 74
 75
 76
 77
 78
 79
 80
 81
 82
 83
 84
 85
 86
 87
 88
 89
 90
 91
 92
 93
 94
 95
 96
 97
 98
 99
100
101
102
103
104
105
106
107
108
109
110
111
112
113
114
115
116
117
118
119
120
121
122
static char *
ngx_http_proxy_pass(ngx_conf_t *cf, ngx_command_t *cmd, void *conf)
{
    ngx_http_proxy_loc_conf_t *plcf = conf;

    size_t                      add;
    u_short                     port;
    ngx_str_t                  *value, *url;
    ngx_url_t                   u;
    ngx_uint_t                  n;
    ngx_http_core_loc_conf_t   *clcf;
    ngx_http_script_compile_t   sc;

    if (plcf->upstream.upstream || plcf->proxy_lengths) {
        return "is duplicate";
    }

    // 获取proxy_pass 所处的location
    clcf = ngx_http_conf_get_module_loc_conf(cf, ngx_http_core_module);

    // 指定http框架在处理用户请求进行到NGX_HTTP_CONTENT_PHASE阶段的handler
    clcf->handler = ngx_http_proxy_handler;

    if (clcf->name.len && clcf->name.data[clcf->name.len - 1] == '/') {
        clcf->auto_redirect = 1;
    }

    value = cf->args->elts;

    url = &value[1];

    n = ngx_http_script_variables_count(url);

    if (n) {

        ngx_memzero(&sc, sizeof(ngx_http_script_compile_t));

        sc.cf = cf;
        sc.source = url;
        sc.lengths = &plcf->proxy_lengths;
        sc.values = &plcf->proxy_values;
        sc.variables = n;
        sc.complete_lengths = 1;
        sc.complete_values = 1;

        if (ngx_http_script_compile(&sc) != NGX_OK) {
            return NGX_CONF_ERROR;
        }

#if (NGX_HTTP_SSL)
        plcf->ssl = 1;
#endif

        return NGX_CONF_OK;
    }

    if (ngx_strncasecmp(url->data, (u_char *) "http://", 7) == 0) {
        add = 7;
        port = 80;

    } else if (ngx_strncasecmp(url->data, (u_char *) "https://", 8) == 0) {

#if (NGX_HTTP_SSL)
        plcf->ssl = 1;

        add = 8;
        port = 443;
#else
        ngx_conf_log_error(NGX_LOG_EMERG, cf, 0,
                           "https protocol requires SSL support");
        return NGX_CONF_ERROR;
#endif

    } else {
        ngx_conf_log_error(NGX_LOG_EMERG, cf, 0, "invalid URL prefix");
        return NGX_CONF_ERROR;
    }

    ngx_memzero(&u, sizeof(ngx_url_t));

    u.url.len = url->len - add;
    u.url.data = url->data + add;
    u.default_port = port;
    u.uri_part = 1;
    u.no_resolve = 1;

    plcf->upstream.upstream = ngx_http_upstream_add(cf, &u, 0);
    if (plcf->upstream.upstream == NULL) {
        return NGX_CONF_ERROR;
    }

    plcf->vars.schema.len = add;
    plcf->vars.schema.data = url->data;
    plcf->vars.key_start = plcf->vars.schema;

    ngx_http_proxy_set_vars(&u, &plcf->vars);

    plcf->location = clcf->name;

    if (clcf->named
#if (NGX_PCRE)
        || clcf->regex
#endif
        || clcf->noname)
    {
        if (plcf->vars.uri.len) {
            ngx_conf_log_error(NGX_LOG_EMERG, cf, 0,
                               "\"proxy_pass\" cannot have URI part in "
                               "location given by regular expression, "
                               "or inside named location, "
                               "or inside \"if\" statement, "
                               "or inside \"limit_except\" block");
            return NGX_CONF_ERROR;
        }

        plcf->location.len = 0;
    }

    plcf->url = *url;

    return NGX_CONF_OK;
}

主要是一些配置文件解析工作

ngx_http_proxy_handler

  1
  2
  3
  4
  5
  6
  7
  8
  9
 10
 11
 12
 13
 14
 15
 16
 17
 18
 19
 20
 21
 22
 23
 24
 25
 26
 27
 28
 29
 30
 31
 32
 33
 34
 35
 36
 37
 38
 39
 40
 41
 42
 43
 44
 45
 46
 47
 48
 49
 50
 51
 52
 53
 54
 55
 56
 57
 58
 59
 60
 61
 62
 63
 64
 65
 66
 67
 68
 69
 70
 71
 72
 73
 74
 75
 76
 77
 78
 79
 80
 81
 82
 83
 84
 85
 86
 87
 88
 89
 90
 91
 92
 93
 94
 95
 96
 97
 98
 99
100
101
102
static ngx_int_t
ngx_http_proxy_handler(ngx_http_request_t *r)
{
    ngx_int_t                    rc;
    ngx_http_upstream_t         *u;
    ngx_http_proxy_ctx_t        *ctx;
    ngx_http_proxy_loc_conf_t   *plcf;
#if (NGX_HTTP_CACHE)
    ngx_http_proxy_main_conf_t  *pmcf;
#endif

    // 初始化一个ngx_http_upstream_t并赋值给r->upstream
    if (ngx_http_upstream_create(r) != NGX_OK) {
        return NGX_HTTP_INTERNAL_SERVER_ERROR;
    }

    ctx = ngx_pcalloc(r->pool, sizeof(ngx_http_proxy_ctx_t));
    if (ctx == NULL) {
        return NGX_HTTP_INTERNAL_SERVER_ERROR;
    }

    ngx_http_set_ctx(r, ctx, ngx_http_proxy_module);

    // 当前proxy_pass所处的location
    plcf = ngx_http_get_module_loc_conf(r, ngx_http_proxy_module);

    u = r->upstream;

    if (plcf->proxy_lengths == NULL) {
        ctx->vars = plcf->vars;
        u->schema = plcf->vars.schema;
#if (NGX_HTTP_SSL)
        u->ssl = (plcf->upstream.ssl != NULL);
#endif

    } else {
        if (ngx_http_proxy_eval(r, ctx, plcf) != NGX_OK) {
            return NGX_HTTP_INTERNAL_SERVER_ERROR;
        }
    }

    u->output.tag = (ngx_buf_tag_t) &ngx_http_proxy_module;

    // upstream配置
    u->conf = &plcf->upstream;

#if (NGX_HTTP_CACHE)
    pmcf = ngx_http_get_module_main_conf(r, ngx_http_proxy_module);

    u->caches = &pmcf->caches;
    u->create_key = ngx_http_proxy_create_key;
#endif

    // 各种回调函数,很关键
    u->create_request = ngx_http_proxy_create_request;
    u->reinit_request = ngx_http_proxy_reinit_request;
    u->process_header = ngx_http_proxy_process_status_line;
    u->abort_request = ngx_http_proxy_abort_request;
    u->finalize_request = ngx_http_proxy_finalize_request;
    r->state = 0;

    if (plcf->redirects) {
        u->rewrite_redirect = ngx_http_proxy_rewrite_redirect;
    }

    if (plcf->cookie_domains || plcf->cookie_paths) {
        u->rewrite_cookie = ngx_http_proxy_rewrite_cookie;
    }

    u->buffering = plcf->upstream.buffering;

    u->pipe = ngx_pcalloc(r->pool, sizeof(ngx_event_pipe_t));
    if (u->pipe == NULL) {
        return NGX_HTTP_INTERNAL_SERVER_ERROR;
    }

    u->pipe->input_filter = ngx_http_proxy_copy_filter;
    u->pipe->input_ctx = r;

    u->input_filter_init = ngx_http_proxy_input_filter_init;
    u->input_filter = ngx_http_proxy_non_buffered_copy_filter;
    u->input_filter_ctx = r;

    u->accel = 1;

    if (!plcf->upstream.request_buffering
        && plcf->body_values == NULL && plcf->upstream.pass_request_body
        && (!r->headers_in.chunked
            || plcf->http_version == NGX_HTTP_VERSION_11))
    {
        r->request_body_no_buffering = 1;
    }

    // 读取完用户请求的HTTP包体后才会调用ngx_http_upstream_init方法启动upstream
    rc = ngx_http_read_client_request_body(r, ngx_http_upstream_init);

    if (rc >= NGX_HTTP_SPECIAL_RESPONSE) {
        return rc;
    }

    return NGX_DONE;
}

主要做了两件事:

  1. 设置各种回调函数
  2. 调用ngx_http_upstream_init启动upstream

upstream到这就正式出场了,继续分析

ngx_http_upstream_init

 1
 2
 3
 4
 5
 6
 7
 8
 9
10
11
12
13
14
15
16
17
18
19
20
21
22
23
24
25
26
27
28
29
30
31
32
33
34
35
void
ngx_http_upstream_init(ngx_http_request_t *r)
{
    ngx_connection_t     *c;

    c = r->connection;

    ngx_log_debug1(NGX_LOG_DEBUG_HTTP, c->log, 0,
                   "http init upstream, client timer: %d", c->read->timer_set);

#if (NGX_HTTP_V2)
    if (r->stream) {
        ngx_http_upstream_init_request(r);
        return;
    }
#endif

    if (c->read->timer_set) {
        ngx_del_timer(c->read);
    }

    if (ngx_event_flags & NGX_USE_CLEAR_EVENT) {

        if (!c->write->active) {
            if (ngx_add_event(c->write, NGX_WRITE_EVENT, NGX_CLEAR_EVENT)
                == NGX_ERROR)
            {
                ngx_http_finalize_request(r, NGX_HTTP_INTERNAL_SERVER_ERROR);
                return;
            }
        }
    }

    ngx_http_upstream_init_request(r);
}

调用ngx_http_upstream_init_request开始和上游服务器建连

ngx_http_upstream_init_request

  1
  2
  3
  4
  5
  6
  7
  8
  9
 10
 11
 12
 13
 14
 15
 16
 17
 18
 19
 20
 21
 22
 23
 24
 25
 26
 27
 28
 29
 30
 31
 32
 33
 34
 35
 36
 37
 38
 39
 40
 41
 42
 43
 44
 45
 46
 47
 48
 49
 50
 51
 52
 53
 54
 55
 56
 57
 58
 59
 60
 61
 62
 63
 64
 65
 66
 67
 68
 69
 70
 71
 72
 73
 74
 75
 76
 77
 78
 79
 80
 81
 82
 83
 84
 85
 86
 87
 88
 89
 90
 91
 92
 93
 94
 95
 96
 97
 98
 99
100
101
102
103
104
105
106
107
108
109
110
111
112
113
114
115
116
117
118
119
120
121
122
123
124
125
126
127
128
129
130
131
132
133
134
135
136
137
138
139
140
141
142
143
144
145
146
147
148
149
150
151
152
153
154
155
156
157
158
159
160
161
162
163
164
165
166
167
168
169
170
171
172
173
174
175
176
177
178
179
180
181
182
183
184
185
186
187
188
189
190
191
192
193
194
195
196
197
198
199
200
201
202
203
204
205
206
207
208
209
210
211
212
213
214
215
216
217
218
219
220
221
222
223
224
225
226
227
228
229
230
231
232
233
234
235
236
237
238
239
240
241
242
243
244
245
246
247
248
249
250
251
252
253
254
255
256
257
258
259
260
261
static void
ngx_http_upstream_init_request(ngx_http_request_t *r)
{
    ngx_str_t                      *host;
    ngx_uint_t                      i;
    ngx_resolver_ctx_t             *ctx, temp;
    ngx_http_cleanup_t             *cln;
    ngx_http_upstream_t            *u;
    ngx_http_core_loc_conf_t       *clcf;
    ngx_http_upstream_srv_conf_t   *uscf, **uscfp;
    ngx_http_upstream_main_conf_t  *umcf;

    if (r->aio) {
        return;
    }

    u = r->upstream;

#if (NGX_HTTP_CACHE)

    if (u->conf->cache) {
        ngx_int_t  rc;

        rc = ngx_http_upstream_cache(r, u);

        if (rc == NGX_BUSY) {
            r->write_event_handler = ngx_http_upstream_init_request;
            return;
        }

        r->write_event_handler = ngx_http_request_empty_handler;

        if (rc == NGX_ERROR) {
            ngx_http_finalize_request(r, NGX_HTTP_INTERNAL_SERVER_ERROR);
            return;
        }

        if (rc == NGX_OK) {
            rc = ngx_http_upstream_cache_send(r, u);

            if (rc == NGX_DONE) {
                return;
            }

            if (rc == NGX_HTTP_UPSTREAM_INVALID_HEADER) {
                rc = NGX_DECLINED;
                r->cached = 0;
                u->buffer.start = NULL;
                u->cache_status = NGX_HTTP_CACHE_MISS;
                u->request_sent = 1;
            }
        }

        if (rc != NGX_DECLINED) {
            ngx_http_finalize_request(r, rc);
            return;
        }
    }

#endif

    u->store = u->conf->store;

    if (!u->store && !r->post_action && !u->conf->ignore_client_abort) {
        r->read_event_handler = ngx_http_upstream_rd_check_broken_connection;
        r->write_event_handler = ngx_http_upstream_wr_check_broken_connection;
    }

    if (r->request_body) {
        u->request_bufs = r->request_body->bufs;
    }

    if (u->create_request(r) != NGX_OK) {
        ngx_http_finalize_request(r, NGX_HTTP_INTERNAL_SERVER_ERROR);
        return;
    }

    if (ngx_http_upstream_set_local(r, u, u->conf->local) != NGX_OK) {
        ngx_http_finalize_request(r, NGX_HTTP_INTERNAL_SERVER_ERROR);
        return;
    }

    if (u->conf->socket_keepalive) {
        u->peer.so_keepalive = 1;
    }

    clcf = ngx_http_get_module_loc_conf(r, ngx_http_core_module);

    u->output.alignment = clcf->directio_alignment;
    u->output.pool = r->pool;
    u->output.bufs.num = 1;
    u->output.bufs.size = clcf->client_body_buffer_size;

    if (u->output.output_filter == NULL) {
        u->output.output_filter = ngx_chain_writer;
        u->output.filter_ctx = &u->writer;
    }

    u->writer.pool = r->pool;

    if (r->upstream_states == NULL) {

        r->upstream_states = ngx_array_create(r->pool, 1,
                                            sizeof(ngx_http_upstream_state_t));
        if (r->upstream_states == NULL) {
            ngx_http_finalize_request(r, NGX_HTTP_INTERNAL_SERVER_ERROR);
            return;
        }

    } else {

        u->state = ngx_array_push(r->upstream_states);
        if (u->state == NULL) {
            ngx_http_upstream_finalize_request(r, u,
                                               NGX_HTTP_INTERNAL_SERVER_ERROR);
            return;
        }

        ngx_memzero(u->state, sizeof(ngx_http_upstream_state_t));
    }

    cln = ngx_http_cleanup_add(r, 0);
    if (cln == NULL) {
        ngx_http_finalize_request(r, NGX_HTTP_INTERNAL_SERVER_ERROR);
        return;
    }

    cln->handler = ngx_http_upstream_cleanup;
    cln->data = r;
    u->cleanup = &cln->handler;

    if (u->resolved == NULL) {

        uscf = u->conf->upstream;

    } else {

#if (NGX_HTTP_SSL)
        u->ssl_name = u->resolved->host;
#endif

        host = &u->resolved->host;

        umcf = ngx_http_get_module_main_conf(r, ngx_http_upstream_module);

        uscfp = umcf->upstreams.elts;

        for (i = 0; i < umcf->upstreams.nelts; i++) {

            uscf = uscfp[i];

            if (uscf->host.len == host->len
                && ((uscf->port == 0 && u->resolved->no_port)
                     || uscf->port == u->resolved->port)
                && ngx_strncasecmp(uscf->host.data, host->data, host->len) == 0)
            {
                goto found;
            }
        }

        if (u->resolved->sockaddr) {

            if (u->resolved->port == 0
                && u->resolved->sockaddr->sa_family != AF_UNIX)
            {
                ngx_log_error(NGX_LOG_ERR, r->connection->log, 0,
                              "no port in upstream \"%V\"", host);
                ngx_http_upstream_finalize_request(r, u,
                                               NGX_HTTP_INTERNAL_SERVER_ERROR);
                return;
            }

            // 默认rr算法
            if (ngx_http_upstream_create_round_robin_peer(r, u->resolved)
                != NGX_OK)
            {
                ngx_http_upstream_finalize_request(r, u,
                                               NGX_HTTP_INTERNAL_SERVER_ERROR);
                return;
            }

            // 连接
            ngx_http_upstream_connect(r, u);

            return;
        }

        if (u->resolved->port == 0) {
            ngx_log_error(NGX_LOG_ERR, r->connection->log, 0,
                          "no port in upstream \"%V\"", host);
            ngx_http_upstream_finalize_request(r, u,
                                               NGX_HTTP_INTERNAL_SERVER_ERROR);
            return;
        }

        temp.name = *host;

        ctx = ngx_resolve_start(clcf->resolver, &temp);
        if (ctx == NULL) {
            ngx_http_upstream_finalize_request(r, u,
                                               NGX_HTTP_INTERNAL_SERVER_ERROR);
            return;
        }

        if (ctx == NGX_NO_RESOLVER) {
            ngx_log_error(NGX_LOG_ERR, r->connection->log, 0,
                          "no resolver defined to resolve %V", host);

            ngx_http_upstream_finalize_request(r, u, NGX_HTTP_BAD_GATEWAY);
            return;
        }

        ctx->name = *host;
        ctx->handler = ngx_http_upstream_resolve_handler;
        ctx->data = r;
        ctx->timeout = clcf->resolver_timeout;

        u->resolved->ctx = ctx;

        if (ngx_resolve_name(ctx) != NGX_OK) {
            u->resolved->ctx = NULL;
            ngx_http_upstream_finalize_request(r, u,
                                               NGX_HTTP_INTERNAL_SERVER_ERROR);
            return;
        }

        return;
    }

found:

    if (uscf == NULL) {
        ngx_log_error(NGX_LOG_ALERT, r->connection->log, 0,
                      "no upstream configuration");
        ngx_http_upstream_finalize_request(r, u,
                                           NGX_HTTP_INTERNAL_SERVER_ERROR);
        return;
    }

    u->upstream = uscf;

#if (NGX_HTTP_SSL)
    u->ssl_name = uscf->host;
#endif

    if (uscf->peer.init(r, uscf) != NGX_OK) {
        ngx_http_upstream_finalize_request(r, u,
                                           NGX_HTTP_INTERNAL_SERVER_ERROR);
        return;
    }

    u->peer.start_time = ngx_current_msec;

    if (u->conf->next_upstream_tries
        && u->peer.tries > u->conf->next_upstream_tries)
    {
        u->peer.tries = u->conf->next_upstream_tries;
    }

    ngx_http_upstream_connect(r, u);
}

ngx_http_upstream_create_round_robin_peer

  1
  2
  3
  4
  5
  6
  7
  8
  9
 10
 11
 12
 13
 14
 15
 16
 17
 18
 19
 20
 21
 22
 23
 24
 25
 26
 27
 28
 29
 30
 31
 32
 33
 34
 35
 36
 37
 38
 39
 40
 41
 42
 43
 44
 45
 46
 47
 48
 49
 50
 51
 52
 53
 54
 55
 56
 57
 58
 59
 60
 61
 62
 63
 64
 65
 66
 67
 68
 69
 70
 71
 72
 73
 74
 75
 76
 77
 78
 79
 80
 81
 82
 83
 84
 85
 86
 87
 88
 89
 90
 91
 92
 93
 94
 95
 96
 97
 98
 99
100
101
102
103
104
105
106
107
108
109
110
111
112
113
114
115
116
ngx_int_t
ngx_http_upstream_create_round_robin_peer(ngx_http_request_t *r,
    ngx_http_upstream_resolved_t *ur)
{
    u_char                            *p;
    size_t                             len;
    socklen_t                          socklen;
    ngx_uint_t                         i, n;
    struct sockaddr                   *sockaddr;
    ngx_http_upstream_rr_peer_t       *peer, **peerp;
    ngx_http_upstream_rr_peers_t      *peers;
    ngx_http_upstream_rr_peer_data_t  *rrp;

    rrp = r->upstream->peer.data;

    if (rrp == NULL) {
        rrp = ngx_palloc(r->pool, sizeof(ngx_http_upstream_rr_peer_data_t));
        if (rrp == NULL) {
            return NGX_ERROR;
        }

        r->upstream->peer.data = rrp;
    }

    peers = ngx_pcalloc(r->pool, sizeof(ngx_http_upstream_rr_peers_t));
    if (peers == NULL) {
        return NGX_ERROR;
    }

    peer = ngx_pcalloc(r->pool, sizeof(ngx_http_upstream_rr_peer_t)
                                * ur->naddrs);
    if (peer == NULL) {
        return NGX_ERROR;
    }

    peers->single = (ur->naddrs == 1);
    peers->number = ur->naddrs;
    peers->name = &ur->host;

    if (ur->sockaddr) {
        peer[0].sockaddr = ur->sockaddr;
        peer[0].socklen = ur->socklen;
        peer[0].name = ur->name.data ? ur->name : ur->host;
        peer[0].weight = 1;
        peer[0].effective_weight = 1;
        peer[0].current_weight = 0;
        peer[0].max_conns = 0;
        peer[0].max_fails = 1;
        peer[0].fail_timeout = 10;
        peers->peer = peer;

    } else {
        peerp = &peers->peer;

        for (i = 0; i < ur->naddrs; i++) {

            socklen = ur->addrs[i].socklen;

            sockaddr = ngx_palloc(r->pool, socklen);
            if (sockaddr == NULL) {
                return NGX_ERROR;
            }

            ngx_memcpy(sockaddr, ur->addrs[i].sockaddr, socklen);
            ngx_inet_set_port(sockaddr, ur->port);

            p = ngx_pnalloc(r->pool, NGX_SOCKADDR_STRLEN);
            if (p == NULL) {
                return NGX_ERROR;
            }

            len = ngx_sock_ntop(sockaddr, socklen, p, NGX_SOCKADDR_STRLEN, 1);

            peer[i].sockaddr = sockaddr;
            peer[i].socklen = socklen;
            peer[i].name.len = len;
            peer[i].name.data = p;
            peer[i].weight = 1;
            peer[i].effective_weight = 1;
            peer[i].current_weight = 0;
            peer[i].max_conns = 0;
            peer[i].max_fails = 1;
            peer[i].fail_timeout = 10;
            *peerp = &peer[i];
            peerp = &peer[i].next;
        }
    }

    rrp->peers = peers;
    rrp->current = NULL;
    rrp->config = 0;

    if (rrp->peers->number <= 8 * sizeof(uintptr_t)) {
        rrp->tried = &rrp->data;
        rrp->data = 0;

    } else {
        n = (rrp->peers->number + (8 * sizeof(uintptr_t) - 1))
                / (8 * sizeof(uintptr_t));

        rrp->tried = ngx_pcalloc(r->pool, n * sizeof(uintptr_t));
        if (rrp->tried == NULL) {
            return NGX_ERROR;
        }
    }

    r->upstream->peer.get = ngx_http_upstream_get_round_robin_peer;
    r->upstream->peer.free = ngx_http_upstream_free_round_robin_peer;
    r->upstream->peer.tries = ngx_http_upstream_tries(rrp->peers);
#if (NGX_HTTP_SSL)
    r->upstream->peer.set_session = ngx_http_upstream_empty_set_session;
    r->upstream->peer.save_session = ngx_http_upstream_empty_save_session;
#endif

    return NGX_OK;
}

ngx_http_upstream_connect

  1
  2
  3
  4
  5
  6
  7
  8
  9
 10
 11
 12
 13
 14
 15
 16
 17
 18
 19
 20
 21
 22
 23
 24
 25
 26
 27
 28
 29
 30
 31
 32
 33
 34
 35
 36
 37
 38
 39
 40
 41
 42
 43
 44
 45
 46
 47
 48
 49
 50
 51
 52
 53
 54
 55
 56
 57
 58
 59
 60
 61
 62
 63
 64
 65
 66
 67
 68
 69
 70
 71
 72
 73
 74
 75
 76
 77
 78
 79
 80
 81
 82
 83
 84
 85
 86
 87
 88
 89
 90
 91
 92
 93
 94
 95
 96
 97
 98
 99
100
101
102
103
104
105
106
107
108
109
110
111
112
113
114
115
116
117
118
119
120
121
122
123
124
125
126
127
128
129
130
131
132
133
134
135
136
137
138
139
140
141
142
143
144
145
146
147
148
149
150
151
152
static void
ngx_http_upstream_connect(ngx_http_request_t *r, ngx_http_upstream_t *u)
{
    ngx_int_t          rc;
    ngx_connection_t  *c;

    r->connection->log->action = "connecting to upstream";

    if (u->state && u->state->response_time == (ngx_msec_t) -1) {
        u->state->response_time = ngx_current_msec - u->start_time;
    }

    u->state = ngx_array_push(r->upstream_states);
    if (u->state == NULL) {
        ngx_http_upstream_finalize_request(r, u,
                                           NGX_HTTP_INTERNAL_SERVER_ERROR);
        return;
    }

    ngx_memzero(u->state, sizeof(ngx_http_upstream_state_t));

    u->start_time = ngx_current_msec;

    u->state->response_time = (ngx_msec_t) -1;
    u->state->connect_time = (ngx_msec_t) -1;
    u->state->header_time = (ngx_msec_t) -1;

    // 构建负载均衡算法选取上游节点
    rc = ngx_event_connect_peer(&u->peer);

    ngx_log_debug1(NGX_LOG_DEBUG_HTTP, r->connection->log, 0,
                   "http upstream connect: %i", rc);

    if (rc == NGX_ERROR) {
        ngx_http_upstream_finalize_request(r, u,
                                           NGX_HTTP_INTERNAL_SERVER_ERROR);
        return;
    }

    u->state->peer = u->peer.name;

    if (rc == NGX_BUSY) {
        ngx_log_error(NGX_LOG_ERR, r->connection->log, 0, "no live upstreams");
        ngx_http_upstream_next(r, u, NGX_HTTP_UPSTREAM_FT_NOLIVE);
        return;
    }

    if (rc == NGX_DECLINED) {
        ngx_http_upstream_next(r, u, NGX_HTTP_UPSTREAM_FT_ERROR);
        return;
    }

    /* rc == NGX_OK || rc == NGX_AGAIN || rc == NGX_DONE */

    c = u->peer.connection;

    c->requests++;

    c->data = r;

    c->write->handler = ngx_http_upstream_handler;
    c->read->handler = ngx_http_upstream_handler;

    // 回调函数
    u->write_event_handler = ngx_http_upstream_send_request_handler;
    u->read_event_handler = ngx_http_upstream_process_header;

    c->sendfile &= r->connection->sendfile;
    u->output.sendfile = c->sendfile;

    if (r->connection->tcp_nopush == NGX_TCP_NOPUSH_DISABLED) {
        c->tcp_nopush = NGX_TCP_NOPUSH_DISABLED;
    }

    if (c->pool == NULL) {

        /* we need separate pool here to be able to cache SSL connections */

        c->pool = ngx_create_pool(128, r->connection->log);
        if (c->pool == NULL) {
            ngx_http_upstream_finalize_request(r, u,
                                               NGX_HTTP_INTERNAL_SERVER_ERROR);
            return;
        }
    }

    c->log = r->connection->log;
    c->pool->log = c->log;
    c->read->log = c->log;
    c->write->log = c->log;

    /* init or reinit the ngx_output_chain() and ngx_chain_writer() contexts */

    u->writer.out = NULL;
    u->writer.last = &u->writer.out;
    u->writer.connection = c;
    u->writer.limit = 0;

    if (u->request_sent) {
        if (ngx_http_upstream_reinit(r, u) != NGX_OK) {
            ngx_http_upstream_finalize_request(r, u,
                                               NGX_HTTP_INTERNAL_SERVER_ERROR);
            return;
        }
    }

    if (r->request_body
        && r->request_body->buf
        && r->request_body->temp_file
        && r == r->main)
    {
        /*
         * the r->request_body->buf can be reused for one request only,
         * the subrequests should allocate their own temporary bufs
         */

        u->output.free = ngx_alloc_chain_link(r->pool);
        if (u->output.free == NULL) {
            ngx_http_upstream_finalize_request(r, u,
                                               NGX_HTTP_INTERNAL_SERVER_ERROR);
            return;
        }

        u->output.free->buf = r->request_body->buf;
        u->output.free->next = NULL;
        u->output.allocated = 1;

        r->request_body->buf->pos = r->request_body->buf->start;
        r->request_body->buf->last = r->request_body->buf->start;
        r->request_body->buf->tag = u->output.tag;
    }

    u->request_sent = 0;
    u->request_body_sent = 0;
    u->request_body_blocked = 0;

    if (rc == NGX_AGAIN) {
        ngx_add_timer(c->write, u->conf->connect_timeout);
        return;
    }

#if (NGX_HTTP_SSL)

    if (u->ssl && c->ssl == NULL) {
        ngx_http_upstream_ssl_init_connection(r, u, c);
        return;
    }

#endif

    ngx_http_upstream_send_request(r, u, 1);
}

ngx_event_connect_peer

  1
  2
  3
  4
  5
  6
  7
  8
  9
 10
 11
 12
 13
 14
 15
 16
 17
 18
 19
 20
 21
 22
 23
 24
 25
 26
 27
 28
 29
 30
 31
 32
 33
 34
 35
 36
 37
 38
 39
 40
 41
 42
 43
 44
 45
 46
 47
 48
 49
 50
 51
 52
 53
 54
 55
 56
 57
 58
 59
 60
 61
 62
 63
 64
 65
 66
 67
 68
 69
 70
 71
 72
 73
 74
 75
 76
 77
 78
 79
 80
 81
 82
 83
 84
 85
 86
 87
 88
 89
 90
 91
 92
 93
 94
 95
 96
 97
 98
 99
100
101
102
103
104
105
106
107
108
109
110
111
112
113
114
115
116
117
118
119
120
121
122
123
124
125
126
127
128
129
130
131
132
133
134
135
136
137
138
139
140
141
142
143
144
145
146
147
148
149
150
151
152
153
154
155
156
157
158
159
160
161
162
163
164
165
166
167
168
169
170
171
172
173
174
175
176
177
178
179
180
181
182
183
184
185
186
187
188
189
190
191
192
193
194
195
196
197
198
199
200
201
202
203
204
205
206
207
208
209
210
211
212
213
214
215
216
217
218
219
220
221
222
223
224
225
226
227
228
229
230
231
232
233
234
235
236
237
238
239
240
241
242
243
244
245
246
247
248
249
250
251
252
253
254
255
256
257
258
259
260
261
262
263
264
265
266
267
268
269
270
271
272
273
274
275
276
277
278
279
280
281
282
283
284
285
286
287
288
289
290
291
292
293
294
295
296
297
298
299
300
301
302
303
304
305
306
307
308
309
ngx_int_t
ngx_event_connect_peer(ngx_peer_connection_t *pc)
{
    int                rc, type, value;
#if (NGX_HAVE_IP_BIND_ADDRESS_NO_PORT || NGX_LINUX)
    in_port_t          port;
#endif
    ngx_int_t          event;
    ngx_err_t          err;
    ngx_uint_t         level;
    ngx_socket_t       s;
    ngx_event_t       *rev, *wev;
    ngx_connection_t  *c;

// @xnile 获取peer
    rc = pc->get(pc, pc->data);
    if (rc != NGX_OK) {
        return rc;
    }

    type = (pc->type ? pc->type : SOCK_STREAM);

    s = ngx_socket(pc->sockaddr->sa_family, type, 0);

    ngx_log_debug2(NGX_LOG_DEBUG_EVENT, pc->log, 0, "%s socket %d",
                   (type == SOCK_STREAM) ? "stream" : "dgram", s);

    if (s == (ngx_socket_t) -1) {
        ngx_log_error(NGX_LOG_ALERT, pc->log, ngx_socket_errno,
                      ngx_socket_n " failed");
        return NGX_ERROR;
    }


    c = ngx_get_connection(s, pc->log);

    if (c == NULL) {
        if (ngx_close_socket(s) == -1) {
            ngx_log_error(NGX_LOG_ALERT, pc->log, ngx_socket_errno,
                          ngx_close_socket_n " failed");
        }

        return NGX_ERROR;
    }

    c->type = type;

    if (pc->rcvbuf) {
        if (setsockopt(s, SOL_SOCKET, SO_RCVBUF,
                       (const void *) &pc->rcvbuf, sizeof(int)) == -1)
        {
            ngx_log_error(NGX_LOG_ALERT, pc->log, ngx_socket_errno,
                          "setsockopt(SO_RCVBUF) failed");
            goto failed;
        }
    }

    if (pc->so_keepalive) {
        value = 1;

        if (setsockopt(s, SOL_SOCKET, SO_KEEPALIVE,
                       (const void *) &value, sizeof(int))
            == -1)
        {
            ngx_log_error(NGX_LOG_ALERT, pc->log, ngx_socket_errno,
                          "setsockopt(SO_KEEPALIVE) failed, ignored");
        }
    }

    if (ngx_nonblocking(s) == -1) {
        ngx_log_error(NGX_LOG_ALERT, pc->log, ngx_socket_errno,
                      ngx_nonblocking_n " failed");

        goto failed;
    }

    if (pc->local) {

#if (NGX_HAVE_TRANSPARENT_PROXY)
        if (pc->transparent) {
            if (ngx_event_connect_set_transparent(pc, s) != NGX_OK) {
                goto failed;
            }
        }
#endif

#if (NGX_HAVE_IP_BIND_ADDRESS_NO_PORT || NGX_LINUX)
        port = ngx_inet_get_port(pc->local->sockaddr);
#endif

#if (NGX_HAVE_IP_BIND_ADDRESS_NO_PORT)

        if (pc->sockaddr->sa_family != AF_UNIX && port == 0) {
            static int  bind_address_no_port = 1;

            if (bind_address_no_port) {
                if (setsockopt(s, IPPROTO_IP, IP_BIND_ADDRESS_NO_PORT,
                               (const void *) &bind_address_no_port,
                               sizeof(int)) == -1)
                {
                    err = ngx_socket_errno;

                    if (err != NGX_EOPNOTSUPP && err != NGX_ENOPROTOOPT) {
                        ngx_log_error(NGX_LOG_ALERT, pc->log, err,
                                      "setsockopt(IP_BIND_ADDRESS_NO_PORT) "
                                      "failed, ignored");

                    } else {
                        bind_address_no_port = 0;
                    }
                }
            }
        }

#endif

#if (NGX_LINUX)

        if (pc->type == SOCK_DGRAM && port != 0) {
            int  reuse_addr = 1;

            if (setsockopt(s, SOL_SOCKET, SO_REUSEADDR,
                           (const void *) &reuse_addr, sizeof(int))
                 == -1)
            {
                ngx_log_error(NGX_LOG_ALERT, pc->log, ngx_socket_errno,
                              "setsockopt(SO_REUSEADDR) failed");
                goto failed;
            }
        }

#endif

        if (bind(s, pc->local->sockaddr, pc->local->socklen) == -1) {
            ngx_log_error(NGX_LOG_CRIT, pc->log, ngx_socket_errno,
                          "bind(%V) failed", &pc->local->name);

            goto failed;
        }
    }

    if (type == SOCK_STREAM) {
        c->recv = ngx_recv;
        c->send = ngx_send;
        c->recv_chain = ngx_recv_chain;
        c->send_chain = ngx_send_chain;

        c->sendfile = 1;

        if (pc->sockaddr->sa_family == AF_UNIX) {
            c->tcp_nopush = NGX_TCP_NOPUSH_DISABLED;
            c->tcp_nodelay = NGX_TCP_NODELAY_DISABLED;

#if (NGX_SOLARIS)
            /* Solaris's sendfilev() supports AF_NCA, AF_INET, and AF_INET6 */
            c->sendfile = 0;
#endif
        }

    } else { /* type == SOCK_DGRAM */
        c->recv = ngx_udp_recv;
        c->send = ngx_send;
        c->send_chain = ngx_udp_send_chain;
    }

    c->log_error = pc->log_error;

    rev = c->read;
    wev = c->write;

    rev->log = pc->log;
    wev->log = pc->log;

    pc->connection = c;

    c->number = ngx_atomic_fetch_add(ngx_connection_counter, 1);

    if (ngx_add_conn) {
        if (ngx_add_conn(c) == NGX_ERROR) {
            goto failed;
        }
    }

    ngx_log_debug3(NGX_LOG_DEBUG_EVENT, pc->log, 0,
                   "connect to %V, fd:%d #%uA", pc->name, s, c->number);

    rc = connect(s, pc->sockaddr, pc->socklen);

    if (rc == -1) {
        err = ngx_socket_errno;


        if (err != NGX_EINPROGRESS
#if (NGX_WIN32)
            /* Winsock returns WSAEWOULDBLOCK (NGX_EAGAIN) */
            && err != NGX_EAGAIN
#endif
            )
        {
            if (err == NGX_ECONNREFUSED
#if (NGX_LINUX)
                /*
                 * Linux returns EAGAIN instead of ECONNREFUSED
                 * for unix sockets if listen queue is full
                 */
                || err == NGX_EAGAIN
#endif
                || err == NGX_ECONNRESET
                || err == NGX_ENETDOWN
                || err == NGX_ENETUNREACH
                || err == NGX_EHOSTDOWN
                || err == NGX_EHOSTUNREACH)
            {
                level = NGX_LOG_ERR;

            } else {
                level = NGX_LOG_CRIT;
            }

            ngx_log_error(level, c->log, err, "connect() to %V failed",
                          pc->name);

            ngx_close_connection(c);
            pc->connection = NULL;

            return NGX_DECLINED;
        }
    }

    if (ngx_add_conn) {
        if (rc == -1) {

            /* NGX_EINPROGRESS */

            return NGX_AGAIN;
        }

        ngx_log_debug0(NGX_LOG_DEBUG_EVENT, pc->log, 0, "connected");

        wev->ready = 1;

        return NGX_OK;
    }

    if (ngx_event_flags & NGX_USE_IOCP_EVENT) {

        ngx_log_debug1(NGX_LOG_DEBUG_EVENT, pc->log, ngx_socket_errno,
                       "connect(): %d", rc);

        if (ngx_blocking(s) == -1) {
            ngx_log_error(NGX_LOG_ALERT, pc->log, ngx_socket_errno,
                          ngx_blocking_n " failed");
            goto failed;
        }

        /*
         * FreeBSD's aio allows to post an operation on non-connected socket.
         * NT does not support it.
         *
         * TODO: check in Win32, etc. As workaround we can use NGX_ONESHOT_EVENT
         */

        rev->ready = 1;
        wev->ready = 1;

        return NGX_OK;
    }

    if (ngx_event_flags & NGX_USE_CLEAR_EVENT) {

        /* kqueue */

        event = NGX_CLEAR_EVENT;

    } else {

        /* select, poll, /dev/poll */

        event = NGX_LEVEL_EVENT;
    }

    if (ngx_add_event(rev, NGX_READ_EVENT, event) != NGX_OK) {
        goto failed;
    }

    if (rc == -1) {

        /* NGX_EINPROGRESS */

        if (ngx_add_event(wev, NGX_WRITE_EVENT, event) != NGX_OK) {
            goto failed;
        }

        return NGX_AGAIN;
    }

    ngx_log_debug0(NGX_LOG_DEBUG_EVENT, pc->log, 0, "connected");

    wev->ready = 1;

    return NGX_OK;

failed:

    ngx_close_connection(c);
    pc->connection = NULL;

    return NGX_ERROR;
}

ngx_http_upstream_send_request

  1
  2
  3
  4
  5
  6
  7
  8
  9
 10
 11
 12
 13
 14
 15
 16
 17
 18
 19
 20
 21
 22
 23
 24
 25
 26
 27
 28
 29
 30
 31
 32
 33
 34
 35
 36
 37
 38
 39
 40
 41
 42
 43
 44
 45
 46
 47
 48
 49
 50
 51
 52
 53
 54
 55
 56
 57
 58
 59
 60
 61
 62
 63
 64
 65
 66
 67
 68
 69
 70
 71
 72
 73
 74
 75
 76
 77
 78
 79
 80
 81
 82
 83
 84
 85
 86
 87
 88
 89
 90
 91
 92
 93
 94
 95
 96
 97
 98
 99
100
101
102
103
104
105
106
ngx_http_upstream_send_request(ngx_http_request_t *r, ngx_http_upstream_t *u,
    ngx_uint_t do_write)
{
    ngx_int_t          rc;
    ngx_connection_t  *c;

    c = u->peer.connection;

    ngx_log_debug0(NGX_LOG_DEBUG_HTTP, c->log, 0,
                   "http upstream send request");

    if (u->state->connect_time == (ngx_msec_t) -1) {
        u->state->connect_time = ngx_current_msec - u->start_time;
    }

    if (!u->request_sent && ngx_http_upstream_test_connect(c) != NGX_OK) {
        ngx_http_upstream_next(r, u, NGX_HTTP_UPSTREAM_FT_ERROR);
        return;
    }

    c->log->action = "sending request to upstream";

    rc = ngx_http_upstream_send_request_body(r, u, do_write);

    if (rc == NGX_ERROR) {
        ngx_http_upstream_next(r, u, NGX_HTTP_UPSTREAM_FT_ERROR);
        return;
    }

    if (rc >= NGX_HTTP_SPECIAL_RESPONSE) {
        ngx_http_upstream_finalize_request(r, u, rc);
        return;
    }

    if (rc == NGX_AGAIN) {
        if (!c->write->ready || u->request_body_blocked) {
            ngx_add_timer(c->write, u->conf->send_timeout);

        } else if (c->write->timer_set) {
            ngx_del_timer(c->write);
        }

        if (ngx_handle_write_event(c->write, u->conf->send_lowat) != NGX_OK) {
            ngx_http_upstream_finalize_request(r, u,
                                               NGX_HTTP_INTERNAL_SERVER_ERROR);
            return;
        }

        if (c->write->ready && c->tcp_nopush == NGX_TCP_NOPUSH_SET) {
            if (ngx_tcp_push(c->fd) == -1) {
                ngx_log_error(NGX_LOG_CRIT, c->log, ngx_socket_errno,
                              ngx_tcp_push_n " failed");
                ngx_http_upstream_finalize_request(r, u,
                                               NGX_HTTP_INTERNAL_SERVER_ERROR);
                return;
            }

            c->tcp_nopush = NGX_TCP_NOPUSH_UNSET;
        }

        return;
    }

    /* rc == NGX_OK */

    if (c->write->timer_set) {
        ngx_del_timer(c->write);
    }

    if (c->tcp_nopush == NGX_TCP_NOPUSH_SET) {
        if (ngx_tcp_push(c->fd) == -1) {
            ngx_log_error(NGX_LOG_CRIT, c->log, ngx_socket_errno,
                          ngx_tcp_push_n " failed");
            ngx_http_upstream_finalize_request(r, u,
                                               NGX_HTTP_INTERNAL_SERVER_ERROR);
            return;
        }

        c->tcp_nopush = NGX_TCP_NOPUSH_UNSET;
    }

    if (!u->conf->preserve_output) {
        u->write_event_handler = ngx_http_upstream_dummy_handler;
    }

    if (ngx_handle_write_event(c->write, 0) != NGX_OK) {
        ngx_http_upstream_finalize_request(r, u,
                                           NGX_HTTP_INTERNAL_SERVER_ERROR);
        return;
    }

    if (!u->request_body_sent) {
        u->request_body_sent = 1;

        if (u->header_sent) {
            return;
        }

        ngx_add_timer(c->read, u->conf->read_timeout);

        if (c->read->ready) {
            ngx_http_upstream_process_header(r, u);
            return;
        }
    }
}

ngx_http_upstream_process_header

  1
  2
  3
  4
  5
  6
  7
  8
  9
 10
 11
 12
 13
 14
 15
 16
 17
 18
 19
 20
 21
 22
 23
 24
 25
 26
 27
 28
 29
 30
 31
 32
 33
 34
 35
 36
 37
 38
 39
 40
 41
 42
 43
 44
 45
 46
 47
 48
 49
 50
 51
 52
 53
 54
 55
 56
 57
 58
 59
 60
 61
 62
 63
 64
 65
 66
 67
 68
 69
 70
 71
 72
 73
 74
 75
 76
 77
 78
 79
 80
 81
 82
 83
 84
 85
 86
 87
 88
 89
 90
 91
 92
 93
 94
 95
 96
 97
 98
 99
100
101
102
103
104
105
106
107
108
109
110
111
112
113
114
115
116
117
118
119
120
121
122
123
124
125
126
127
128
129
130
131
132
133
134
135
136
137
138
139
140
141
142
143
144
145
146
147
148
149
150
151
152
153
154
155
static void
ngx_http_upstream_process_header(ngx_http_request_t *r, ngx_http_upstream_t *u)
{
    ssize_t            n;
    ngx_int_t          rc;
    ngx_connection_t  *c;

    c = u->peer.connection;

    ngx_log_debug0(NGX_LOG_DEBUG_HTTP, c->log, 0,
                   "http upstream process header");

    c->log->action = "reading response header from upstream";

    if (c->read->timedout) {
        ngx_http_upstream_next(r, u, NGX_HTTP_UPSTREAM_FT_TIMEOUT);
        return;
    }

    if (!u->request_sent && ngx_http_upstream_test_connect(c) != NGX_OK) {
        ngx_http_upstream_next(r, u, NGX_HTTP_UPSTREAM_FT_ERROR);
        return;
    }

    if (u->buffer.start == NULL) {
        u->buffer.start = ngx_palloc(r->pool, u->conf->buffer_size);
        if (u->buffer.start == NULL) {
            ngx_http_upstream_finalize_request(r, u,
                                               NGX_HTTP_INTERNAL_SERVER_ERROR);
            return;
        }

        u->buffer.pos = u->buffer.start;
        u->buffer.last = u->buffer.start;
        u->buffer.end = u->buffer.start + u->conf->buffer_size;
        u->buffer.temporary = 1;

        u->buffer.tag = u->output.tag;

        if (ngx_list_init(&u->headers_in.headers, r->pool, 8,
                          sizeof(ngx_table_elt_t))
            != NGX_OK)
        {
            ngx_http_upstream_finalize_request(r, u,
                                               NGX_HTTP_INTERNAL_SERVER_ERROR);
            return;
        }

        if (ngx_list_init(&u->headers_in.trailers, r->pool, 2,
                          sizeof(ngx_table_elt_t))
            != NGX_OK)
        {
            ngx_http_upstream_finalize_request(r, u,
                                               NGX_HTTP_INTERNAL_SERVER_ERROR);
            return;
        }

#if (NGX_HTTP_CACHE)

        if (r->cache) {
            u->buffer.pos += r->cache->header_start;
            u->buffer.last = u->buffer.pos;
        }
#endif
    }

    for ( ;; ) {

        n = c->recv(c, u->buffer.last, u->buffer.end - u->buffer.last);

        if (n == NGX_AGAIN) {
#if 0
            ngx_add_timer(rev, u->read_timeout);
#endif

            if (ngx_handle_read_event(c->read, 0) != NGX_OK) {
                ngx_http_upstream_finalize_request(r, u,
                                               NGX_HTTP_INTERNAL_SERVER_ERROR);
                return;
            }

            return;
        }

        if (n == 0) {
            ngx_log_error(NGX_LOG_ERR, c->log, 0,
                          "upstream prematurely closed connection");
        }

        if (n == NGX_ERROR || n == 0) {
            ngx_http_upstream_next(r, u, NGX_HTTP_UPSTREAM_FT_ERROR);
            return;
        }

        u->state->bytes_received += n;

        u->buffer.last += n;

#if 0
        u->valid_header_in = 0;

        u->peer.cached = 0;
#endif

        rc = u->process_header(r);

        if (rc == NGX_AGAIN) {

            if (u->buffer.last == u->buffer.end) {
                ngx_log_error(NGX_LOG_ERR, c->log, 0,
                              "upstream sent too big header");

                ngx_http_upstream_next(r, u,
                                       NGX_HTTP_UPSTREAM_FT_INVALID_HEADER);
                return;
            }

            continue;
        }

        break;
    }

    if (rc == NGX_HTTP_UPSTREAM_INVALID_HEADER) {
        ngx_http_upstream_next(r, u, NGX_HTTP_UPSTREAM_FT_INVALID_HEADER);
        return;
    }

    if (rc == NGX_ERROR) {
        ngx_http_upstream_finalize_request(r, u,
                                           NGX_HTTP_INTERNAL_SERVER_ERROR);
        return;
    }

    /* rc == NGX_OK */

    u->state->header_time = ngx_current_msec - u->start_time;

    if (u->headers_in.status_n >= NGX_HTTP_SPECIAL_RESPONSE) {

        if (ngx_http_upstream_test_next(r, u) == NGX_OK) {
            return;
        }

        if (ngx_http_upstream_intercept_errors(r, u) == NGX_OK) {
            return;
        }
    }

    if (ngx_http_upstream_process_headers(r, u) != NGX_OK) {
        return;
    }

    ngx_http_upstream_send_response(r, u);
}

ngx_http_upstream_send_response

  1
  2
  3
  4
  5
  6
  7
  8
  9
 10
 11
 12
 13
 14
 15
 16
 17
 18
 19
 20
 21
 22
 23
 24
 25
 26
 27
 28
 29
 30
 31
 32
 33
 34
 35
 36
 37
 38
 39
 40
 41
 42
 43
 44
 45
 46
 47
 48
 49
 50
 51
 52
 53
 54
 55
 56
 57
 58
 59
 60
 61
 62
 63
 64
 65
 66
 67
 68
 69
 70
 71
 72
 73
 74
 75
 76
 77
 78
 79
 80
 81
 82
 83
 84
 85
 86
 87
 88
 89
 90
 91
 92
 93
 94
 95
 96
 97
 98
 99
100
101
102
103
104
105
106
107
108
109
110
111
112
113
114
115
116
117
118
119
120
121
122
123
124
125
126
127
128
129
130
131
132
133
134
135
136
137
138
139
140
141
142
143
144
145
146
147
148
149
150
151
152
153
154
155
156
157
158
159
160
161
162
163
164
165
166
167
168
169
170
171
172
173
174
175
176
177
178
179
180
181
182
183
184
185
186
187
188
189
190
191
192
193
194
195
196
197
198
199
200
201
202
203
204
205
206
207
208
209
210
211
212
213
214
215
216
217
218
219
220
221
222
223
224
225
226
227
228
229
230
231
232
233
234
235
236
237
238
239
240
241
242
243
244
245
246
247
248
249
250
251
252
253
254
255
256
257
258
259
260
261
262
263
264
265
266
267
268
269
270
271
272
273
274
275
276
277
278
279
280
281
282
283
284
285
286
287
288
289
290
291
292
293
294
295
296
297
298
299
300
301
302
303
304
305
306
307
308
309
310
311
312
313
314
315
316
317
318
319
320
321
322
323
324
325
326
327
328
329
330
331
332
333
334
335
336
337
338
339
340
341
342
343
static void
ngx_http_upstream_send_response(ngx_http_request_t *r, ngx_http_upstream_t *u)
{
    ssize_t                    n;
    ngx_int_t                  rc;
    ngx_event_pipe_t          *p;
    ngx_connection_t          *c;
    ngx_http_core_loc_conf_t  *clcf;

    rc = ngx_http_send_header(r);

    if (rc == NGX_ERROR || rc > NGX_OK || r->post_action) {
        ngx_http_upstream_finalize_request(r, u, rc);
        return;
    }

    u->header_sent = 1;

    if (u->upgrade) {

#if (NGX_HTTP_CACHE)

        if (r->cache) {
            ngx_http_file_cache_free(r->cache, u->pipe->temp_file);
        }

#endif

        ngx_http_upstream_upgrade(r, u);
        return;
    }

    c = r->connection;

    if (r->header_only) {

        if (!u->buffering) {
            ngx_http_upstream_finalize_request(r, u, rc);
            return;
        }

        if (!u->cacheable && !u->store) {
            ngx_http_upstream_finalize_request(r, u, rc);
            return;
        }

        u->pipe->downstream_error = 1;
    }

    if (r->request_body && r->request_body->temp_file
        && r == r->main && !r->preserve_body
        && !u->conf->preserve_output)
    {
        ngx_pool_run_cleanup_file(r->pool, r->request_body->temp_file->file.fd);
        r->request_body->temp_file->file.fd = NGX_INVALID_FILE;
    }

    clcf = ngx_http_get_module_loc_conf(r, ngx_http_core_module);

    if (!u->buffering) {

#if (NGX_HTTP_CACHE)

        if (r->cache) {
            ngx_http_file_cache_free(r->cache, u->pipe->temp_file);
        }

#endif

        if (u->input_filter == NULL) {
            u->input_filter_init = ngx_http_upstream_non_buffered_filter_init;
            u->input_filter = ngx_http_upstream_non_buffered_filter;
            u->input_filter_ctx = r;
        }

        u->read_event_handler = ngx_http_upstream_process_non_buffered_upstream;
        r->write_event_handler =
                             ngx_http_upstream_process_non_buffered_downstream;

        r->limit_rate = 0;
        r->limit_rate_set = 1;

        if (u->input_filter_init(u->input_filter_ctx) == NGX_ERROR) {
            ngx_http_upstream_finalize_request(r, u, NGX_ERROR);
            return;
        }

        if (clcf->tcp_nodelay && ngx_tcp_nodelay(c) != NGX_OK) {
            ngx_http_upstream_finalize_request(r, u, NGX_ERROR);
            return;
        }

        n = u->buffer.last - u->buffer.pos;

        if (n) {
            u->buffer.last = u->buffer.pos;

            u->state->response_length += n;

            if (u->input_filter(u->input_filter_ctx, n) == NGX_ERROR) {
                ngx_http_upstream_finalize_request(r, u, NGX_ERROR);
                return;
            }

            ngx_http_upstream_process_non_buffered_downstream(r);

        } else {
            u->buffer.pos = u->buffer.start;
            u->buffer.last = u->buffer.start;

            if (ngx_http_send_special(r, NGX_HTTP_FLUSH) == NGX_ERROR) {
                ngx_http_upstream_finalize_request(r, u, NGX_ERROR);
                return;
            }

            if (u->peer.connection->read->ready || u->length == 0) {
                ngx_http_upstream_process_non_buffered_upstream(r, u);
            }
        }

        return;
    }

    /* TODO: preallocate event_pipe bufs, look "Content-Length" */

#if (NGX_HTTP_CACHE)

    if (r->cache && r->cache->file.fd != NGX_INVALID_FILE) {
        ngx_pool_run_cleanup_file(r->pool, r->cache->file.fd);
        r->cache->file.fd = NGX_INVALID_FILE;
    }

    switch (ngx_http_test_predicates(r, u->conf->no_cache)) {

    case NGX_ERROR:
        ngx_http_upstream_finalize_request(r, u, NGX_ERROR);
        return;

    case NGX_DECLINED:
        u->cacheable = 0;
        break;

    default: /* NGX_OK */

        if (u->cache_status == NGX_HTTP_CACHE_BYPASS) {

            /* create cache if previously bypassed */

            if (ngx_http_file_cache_create(r) != NGX_OK) {
                ngx_http_upstream_finalize_request(r, u, NGX_ERROR);
                return;
            }
        }

        break;
    }

    if (u->cacheable) {
        time_t  now, valid;

        now = ngx_time();

        valid = r->cache->valid_sec;

        if (valid == 0) {
            valid = ngx_http_file_cache_valid(u->conf->cache_valid,
                                              u->headers_in.status_n);
            if (valid) {
                r->cache->valid_sec = now + valid;
            }
        }

        if (valid) {
            r->cache->date = now;
            r->cache->body_start = (u_short) (u->buffer.pos - u->buffer.start);

            if (u->headers_in.status_n == NGX_HTTP_OK
                || u->headers_in.status_n == NGX_HTTP_PARTIAL_CONTENT)
            {
                r->cache->last_modified = u->headers_in.last_modified_time;

                if (u->headers_in.etag) {
                    r->cache->etag = u->headers_in.etag->value;

                } else {
                    ngx_str_null(&r->cache->etag);
                }

            } else {
                r->cache->last_modified = -1;
                ngx_str_null(&r->cache->etag);
            }

            if (ngx_http_file_cache_set_header(r, u->buffer.start) != NGX_OK) {
                ngx_http_upstream_finalize_request(r, u, NGX_ERROR);
                return;
            }

        } else {
            u->cacheable = 0;
        }
    }

    ngx_log_debug1(NGX_LOG_DEBUG_HTTP, c->log, 0,
                   "http cacheable: %d", u->cacheable);

    if (u->cacheable == 0 && r->cache) {
        ngx_http_file_cache_free(r->cache, u->pipe->temp_file);
    }

    if (r->header_only && !u->cacheable && !u->store) {
        ngx_http_upstream_finalize_request(r, u, 0);
        return;
    }

#endif

    p = u->pipe;

    p->output_filter = ngx_http_upstream_output_filter;
    p->output_ctx = r;
    p->tag = u->output.tag;
    p->bufs = u->conf->bufs;
    p->busy_size = u->conf->busy_buffers_size;
    p->upstream = u->peer.connection;
    p->downstream = c;
    p->pool = r->pool;
    p->log = c->log;
    p->limit_rate = u->conf->limit_rate;
    p->start_sec = ngx_time();

    p->cacheable = u->cacheable || u->store;

    p->temp_file = ngx_pcalloc(r->pool, sizeof(ngx_temp_file_t));
    if (p->temp_file == NULL) {
        ngx_http_upstream_finalize_request(r, u, NGX_ERROR);
        return;
    }

    p->temp_file->file.fd = NGX_INVALID_FILE;
    p->temp_file->file.log = c->log;
    p->temp_file->path = u->conf->temp_path;
    p->temp_file->pool = r->pool;

    if (p->cacheable) {
        p->temp_file->persistent = 1;

#if (NGX_HTTP_CACHE)
        if (r->cache && !r->cache->file_cache->use_temp_path) {
            p->temp_file->path = r->cache->file_cache->path;
            p->temp_file->file.name = r->cache->file.name;
        }
#endif

    } else {
        p->temp_file->log_level = NGX_LOG_WARN;
        p->temp_file->warn = "an upstream response is buffered "
                             "to a temporary file";
    }

    p->max_temp_file_size = u->conf->max_temp_file_size;
    p->temp_file_write_size = u->conf->temp_file_write_size;

#if (NGX_THREADS)
    if (clcf->aio == NGX_HTTP_AIO_THREADS && clcf->aio_write) {
        p->thread_handler = ngx_http_upstream_thread_handler;
        p->thread_ctx = r;
    }
#endif

    p->preread_bufs = ngx_alloc_chain_link(r->pool);
    if (p->preread_bufs == NULL) {
        ngx_http_upstream_finalize_request(r, u, NGX_ERROR);
        return;
    }

    p->preread_bufs->buf = &u->buffer;
    p->preread_bufs->next = NULL;
    u->buffer.recycled = 1;

    p->preread_size = u->buffer.last - u->buffer.pos;

    if (u->cacheable) {

        p->buf_to_file = ngx_calloc_buf(r->pool);
        if (p->buf_to_file == NULL) {
            ngx_http_upstream_finalize_request(r, u, NGX_ERROR);
            return;
        }

        p->buf_to_file->start = u->buffer.start;
        p->buf_to_file->pos = u->buffer.start;
        p->buf_to_file->last = u->buffer.pos;
        p->buf_to_file->temporary = 1;
    }

    if (ngx_event_flags & NGX_USE_IOCP_EVENT) {
        /* the posted aio operation may corrupt a shadow buffer */
        p->single_buf = 1;
    }

    /* TODO: p->free_bufs = 0 if use ngx_create_chain_of_bufs() */
    p->free_bufs = 1;

    /*
     * event_pipe would do u->buffer.last += p->preread_size
     * as though these bytes were read
     */
    u->buffer.last = u->buffer.pos;

    if (u->conf->cyclic_temp_file) {

        /*
         * we need to disable the use of sendfile() if we use cyclic temp file
         * because the writing a new data may interfere with sendfile()
         * that uses the same kernel file pages (at least on FreeBSD)
         */

        p->cyclic_temp_file = 1;
        c->sendfile = 0;

    } else {
        p->cyclic_temp_file = 0;
    }

    p->read_timeout = u->conf->read_timeout;
    p->send_timeout = clcf->send_timeout;
    p->send_lowat = clcf->send_lowat;

    p->length = -1;

    if (u->input_filter_init
        && u->input_filter_init(p->input_ctx) != NGX_OK)
    {
        ngx_http_upstream_finalize_request(r, u, NGX_ERROR);
        return;
    }

    u->read_event_handler = ngx_http_upstream_process_upstream;
    r->write_event_handler = ngx_http_upstream_process_downstream;

    ngx_http_upstream_process_upstream(r, u);
}

ngx_http_upstream_next

  1
  2
  3
  4
  5
  6
  7
  8
  9
 10
 11
 12
 13
 14
 15
 16
 17
 18
 19
 20
 21
 22
 23
 24
 25
 26
 27
 28
 29
 30
 31
 32
 33
 34
 35
 36
 37
 38
 39
 40
 41
 42
 43
 44
 45
 46
 47
 48
 49
 50
 51
 52
 53
 54
 55
 56
 57
 58
 59
 60
 61
 62
 63
 64
 65
 66
 67
 68
 69
 70
 71
 72
 73
 74
 75
 76
 77
 78
 79
 80
 81
 82
 83
 84
 85
 86
 87
 88
 89
 90
 91
 92
 93
 94
 95
 96
 97
 98
 99
100
101
102
103
104
105
106
107
108
109
110
111
112
113
114
115
116
117
118
119
120
121
122
123
124
125
126
127
128
129
130
131
132
133
134
135
136
137
138
139
140
141
142
143
144
145
146
147
148
149
150
151
152
153
154
static void
ngx_http_upstream_next(ngx_http_request_t *r, ngx_http_upstream_t *u,
    ngx_uint_t ft_type)
{
    ngx_msec_t  timeout;
    ngx_uint_t  status, state;

    ngx_log_debug1(NGX_LOG_DEBUG_HTTP, r->connection->log, 0,
                   "http next upstream, %xi", ft_type);

    if (u->peer.sockaddr) {

        if (u->peer.connection) {
            u->state->bytes_sent = u->peer.connection->sent;
        }

        if (ft_type == NGX_HTTP_UPSTREAM_FT_HTTP_403
            || ft_type == NGX_HTTP_UPSTREAM_FT_HTTP_404)
        {
            state = NGX_PEER_NEXT;

        } else {
            state = NGX_PEER_FAILED;
        }

        u->peer.free(&u->peer, u->peer.data, state);
        u->peer.sockaddr = NULL;
    }

    if (ft_type == NGX_HTTP_UPSTREAM_FT_TIMEOUT) {
        ngx_log_error(NGX_LOG_ERR, r->connection->log, NGX_ETIMEDOUT,
                      "upstream timed out");
    }

    if (u->peer.cached && ft_type == NGX_HTTP_UPSTREAM_FT_ERROR) {
        /* TODO: inform balancer instead */
        u->peer.tries++;
    }

    switch (ft_type) {

    case NGX_HTTP_UPSTREAM_FT_TIMEOUT:
    case NGX_HTTP_UPSTREAM_FT_HTTP_504:
        status = NGX_HTTP_GATEWAY_TIME_OUT;
        break;

    case NGX_HTTP_UPSTREAM_FT_HTTP_500:
        status = NGX_HTTP_INTERNAL_SERVER_ERROR;
        break;

    case NGX_HTTP_UPSTREAM_FT_HTTP_503:
        status = NGX_HTTP_SERVICE_UNAVAILABLE;
        break;

    case NGX_HTTP_UPSTREAM_FT_HTTP_403:
        status = NGX_HTTP_FORBIDDEN;
        break;

    case NGX_HTTP_UPSTREAM_FT_HTTP_404:
        status = NGX_HTTP_NOT_FOUND;
        break;

    case NGX_HTTP_UPSTREAM_FT_HTTP_429:
        status = NGX_HTTP_TOO_MANY_REQUESTS;
        break;

    /*
     * NGX_HTTP_UPSTREAM_FT_BUSY_LOCK and NGX_HTTP_UPSTREAM_FT_MAX_WAITING
     * never reach here
     */

    default:
        status = NGX_HTTP_BAD_GATEWAY;
    }

    if (r->connection->error) {
        ngx_http_upstream_finalize_request(r, u,
                                           NGX_HTTP_CLIENT_CLOSED_REQUEST);
        return;
    }

    u->state->status = status;

    timeout = u->conf->next_upstream_timeout;

    if (u->request_sent
        && (r->method & (NGX_HTTP_POST|NGX_HTTP_LOCK|NGX_HTTP_PATCH)))
    {
        ft_type |= NGX_HTTP_UPSTREAM_FT_NON_IDEMPOTENT;
    }

    if (u->peer.tries == 0
        || ((u->conf->next_upstream & ft_type) != ft_type)
        || (u->request_sent && r->request_body_no_buffering)
        || (timeout && ngx_current_msec - u->peer.start_time >= timeout))
    {
#if (NGX_HTTP_CACHE)

        if (u->cache_status == NGX_HTTP_CACHE_EXPIRED
            && ((u->conf->cache_use_stale & ft_type) || r->cache->stale_error))
        {
            ngx_int_t  rc;

            rc = u->reinit_request(r);

            if (rc != NGX_OK) {
                ngx_http_upstream_finalize_request(r, u, rc);
                return;
            }

            u->cache_status = NGX_HTTP_CACHE_STALE;
            rc = ngx_http_upstream_cache_send(r, u);

            if (rc == NGX_DONE) {
                return;
            }

            if (rc == NGX_HTTP_UPSTREAM_INVALID_HEADER) {
                rc = NGX_HTTP_INTERNAL_SERVER_ERROR;
            }

            ngx_http_upstream_finalize_request(r, u, rc);
            return;
        }
#endif

        ngx_http_upstream_finalize_request(r, u, status);
        return;
    }

    if (u->peer.connection) {
        ngx_log_debug1(NGX_LOG_DEBUG_HTTP, r->connection->log, 0,
                       "close http upstream connection: %d",
                       u->peer.connection->fd);
#if (NGX_HTTP_SSL)

        if (u->peer.connection->ssl) {
            u->peer.connection->ssl->no_wait_shutdown = 1;
            u->peer.connection->ssl->no_send_shutdown = 1;

            (void) ngx_ssl_shutdown(u->peer.connection);
        }
#endif

        if (u->peer.connection->pool) {
            ngx_destroy_pool(u->peer.connection->pool);
        }

        ngx_close_connection(u->peer.connection);
        u->peer.connection = NULL;
    }

    ngx_http_upstream_connect(r, u);
}

ngx_http_upstream_finalize_request

  1
  2
  3
  4
  5
  6
  7
  8
  9
 10
 11
 12
 13
 14
 15
 16
 17
 18
 19
 20
 21
 22
 23
 24
 25
 26
 27
 28
 29
 30
 31
 32
 33
 34
 35
 36
 37
 38
 39
 40
 41
 42
 43
 44
 45
 46
 47
 48
 49
 50
 51
 52
 53
 54
 55
 56
 57
 58
 59
 60
 61
 62
 63
 64
 65
 66
 67
 68
 69
 70
 71
 72
 73
 74
 75
 76
 77
 78
 79
 80
 81
 82
 83
 84
 85
 86
 87
 88
 89
 90
 91
 92
 93
 94
 95
 96
 97
 98
 99
100
101
102
103
104
105
106
107
108
109
110
111
112
113
114
115
116
117
118
119
120
121
122
123
124
125
126
127
128
129
130
131
132
133
134
135
136
137
138
139
140
141
142
143
144
145
146
147
148
149
150
151
152
153
154
155
156
157
158
159
160
161
162
163
164
static void
ngx_http_upstream_finalize_request(ngx_http_request_t *r,
    ngx_http_upstream_t *u, ngx_int_t rc)
{
    ngx_uint_t  flush;

    ngx_log_debug1(NGX_LOG_DEBUG_HTTP, r->connection->log, 0,
                   "finalize http upstream request: %i", rc);

    if (u->cleanup == NULL) {
        /* the request was already finalized */
        ngx_http_finalize_request(r, NGX_DONE);
        return;
    }

    *u->cleanup = NULL;
    u->cleanup = NULL;

    if (u->resolved && u->resolved->ctx) {
        ngx_resolve_name_done(u->resolved->ctx);
        u->resolved->ctx = NULL;
    }

    if (u->state && u->state->response_time == (ngx_msec_t) -1) {
        u->state->response_time = ngx_current_msec - u->start_time;

        if (u->pipe && u->pipe->read_length) {
            u->state->bytes_received += u->pipe->read_length
                                        - u->pipe->preread_size;
            u->state->response_length = u->pipe->read_length;
        }

        if (u->peer.connection) {
            u->state->bytes_sent = u->peer.connection->sent;
        }
    }

    u->finalize_request(r, rc);

    if (u->peer.free && u->peer.sockaddr) {
        u->peer.free(&u->peer, u->peer.data, 0);
        u->peer.sockaddr = NULL;
    }

    if (u->peer.connection) {

#if (NGX_HTTP_SSL)

        /* TODO: do not shutdown persistent connection */

        if (u->peer.connection->ssl) {

            /*
             * We send the "close notify" shutdown alert to the upstream only
             * and do not wait its "close notify" shutdown alert.
             * It is acceptable according to the TLS standard.
             */

            u->peer.connection->ssl->no_wait_shutdown = 1;

            (void) ngx_ssl_shutdown(u->peer.connection);
        }
#endif

        ngx_log_debug1(NGX_LOG_DEBUG_HTTP, r->connection->log, 0,
                       "close http upstream connection: %d",
                       u->peer.connection->fd);

        if (u->peer.connection->pool) {
            ngx_destroy_pool(u->peer.connection->pool);
        }

        ngx_close_connection(u->peer.connection);
    }

    u->peer.connection = NULL;

    if (u->pipe && u->pipe->temp_file) {
        ngx_log_debug1(NGX_LOG_DEBUG_HTTP, r->connection->log, 0,
                       "http upstream temp fd: %d",
                       u->pipe->temp_file->file.fd);
    }

    if (u->store && u->pipe && u->pipe->temp_file
        && u->pipe->temp_file->file.fd != NGX_INVALID_FILE)
    {
        if (ngx_delete_file(u->pipe->temp_file->file.name.data)
            == NGX_FILE_ERROR)
        {
            ngx_log_error(NGX_LOG_CRIT, r->connection->log, ngx_errno,
                          ngx_delete_file_n " \"%s\" failed",
                          u->pipe->temp_file->file.name.data);
        }
    }

#if (NGX_HTTP_CACHE)

    if (r->cache) {

        if (u->cacheable) {

            if (rc == NGX_HTTP_BAD_GATEWAY || rc == NGX_HTTP_GATEWAY_TIME_OUT) {
                time_t  valid;

                valid = ngx_http_file_cache_valid(u->conf->cache_valid, rc);

                if (valid) {
                    r->cache->valid_sec = ngx_time() + valid;
                    r->cache->error = rc;
                }
            }
        }

        ngx_http_file_cache_free(r->cache, u->pipe->temp_file);
    }

#endif

    r->read_event_handler = ngx_http_block_reading;

    if (rc == NGX_DECLINED) {
        return;
    }

    r->connection->log->action = "sending to client";

    if (!u->header_sent
        || rc == NGX_HTTP_REQUEST_TIME_OUT
        || rc == NGX_HTTP_CLIENT_CLOSED_REQUEST)
    {
        ngx_http_finalize_request(r, rc);
        return;
    }

    flush = 0;

    if (rc >= NGX_HTTP_SPECIAL_RESPONSE) {
        rc = NGX_ERROR;
        flush = 1;
    }

    if (r->header_only
        || (u->pipe && u->pipe->downstream_error))
    {
        ngx_http_finalize_request(r, rc);
        return;
    }

    if (rc == 0) {

        if (ngx_http_upstream_process_trailers(r, u) != NGX_OK) {
            ngx_http_finalize_request(r, NGX_ERROR);
            return;
        }

        rc = ngx_http_send_special(r, NGX_HTTP_LAST);

    } else if (flush) {
        r->keepalive = 0;
        rc = ngx_http_send_special(r, NGX_HTTP_FLUSH);
    }

    ngx_http_finalize_request(r, rc);
}

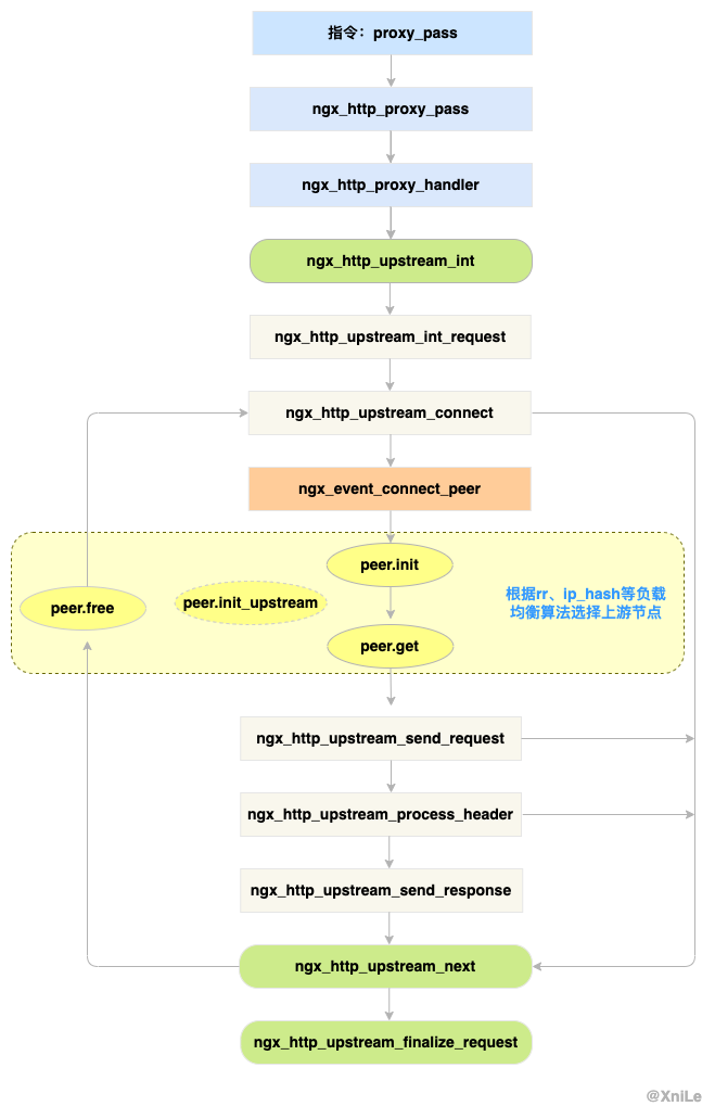
总结

Nginx upstream处理流程大致如下:

参考

https://blog.csdn.net/LT_lover/article/details/105476591

https://blog.csdn.net/zhangskd/category_6022211.html

http://nginx.org/en/docs/http/ngx_http_upstream_module.html

https://ke.qq.com/itdoc/ud711pei.html

https://blog.csdn.net/ai2000ai/article/details/84992300